微信小程序插件位置(给客户使用的服务,非开发者)-微信小程序原生-实用主义技术黄
简体中文
English
首页
关于我
案例展示
微信小程序
支付宝小程序
微信公众号
企业网站
技术中心
uniapp
php
java
git
杂项
微信小程序原生
javascript面试题
硬件
简体中文
English
微信小程序插件位置(给客户使用的服务,非开发者)
位置:
首页
/
技术中心
/
微信小程序原生
微信小程序原生
Admin
2026-01-05 15:01:43
195
一、网页端
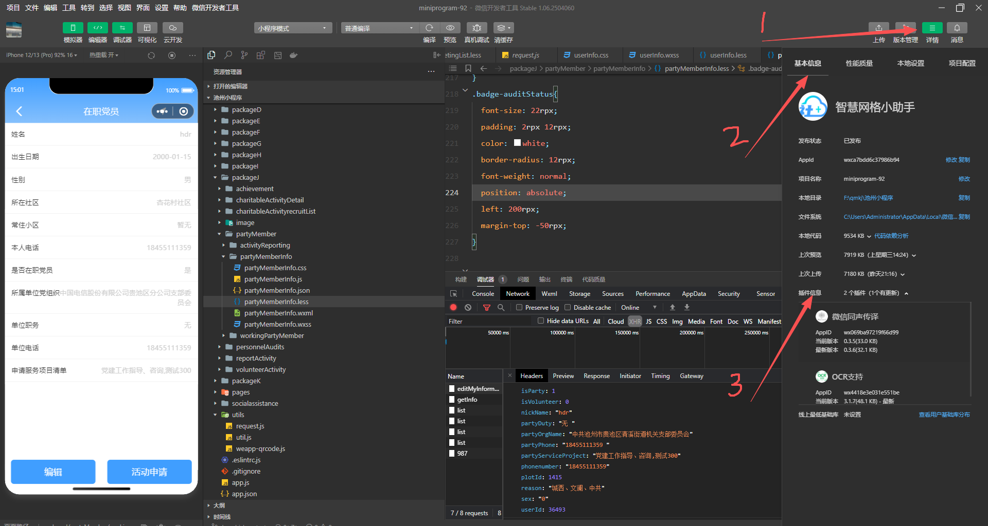
二、微信开发者工具
上一篇:
vant-weapp下拉菜单DropdownMenu用法
下一篇:
微信小程序引入新项目开发步骤
18455111359